no-code + IA
dédiée à l'industrie
Visionsoft permet à des profils métier de réaliser des applications complètes, connectées aux solutions existantes, dédiée au monde de l’industrie.
Et maintenant, générez votre application
avec notre nouveau Visionsoft AI Copilot
puis modifiez la librement,
toujours sans code.
Ils NOUS FONT CONFIANCE
Créez votre application métier avec Visionsoft AI Copilot.
No-code nécessaire 😎
Application de Maintenance sur mesure
Karim, responsable maintenance dans une usine agroalimentaire, utilisait depuis plusieurs années une GMAO standard. Ses équipes se plaignaient régulièrement : trop d’écrans inutiles, des procédures rigides, et une ergonomie mal adaptée aux interventions de terrain. Résultat : de nombreuses opérations étaient suivies sur papier ou Excel, avec une perte d’efficacité et de traçabilité.
Pour y remédier, […]
Pilotage de la Production (MES)
Sophie, responsable de production dans une usine mécanique, constatait que ses équipes perdaient du temps à relever manuellement l’avancement des ordres de fabrication et à reporter les informations dans des fichiers Excel. Les données n’étaient pas fiables en temps réel et la direction manquait de visibilité sur la performance de l’atelier.
Pour résoudre ce problème, Sophie […]
Supply Chain optimisée
Isabelle, responsable Supply Chain dans une PME aéronautique, constatait que ses équipes perdaient beaucoup de temps à gérer manuellement les flux de commandes, les accusés de réception fournisseurs et le suivi logistique. Les informations étaient éparpillées entre fichiers Excel, emails et ERP, rendant la traçabilité difficile et limitant la visibilité en temps réel. [..]
Créez des agents IA pour vos applications métier
sans code
Boostez vos applications métier à l'IA
Intégrez un agentIA utilisant vos documents et vos données pour des réponses ultra-contextualisées et ultra-pertinentes
Créez vos workflows et agents IA
Configurez vos workflows IA connectés à vos données d'applications , vos outils IA spécifiques et vos Agents IA, utilisant des données tierces via API avec la puissance des smartflows natifs
Ajoutez des assistants IA
Ajoutez des assistants IA sur vos formulaires pour des saisies optimisées et guidées
Unifié avec votre application
Bénéficiez d'une solution intégrée, où IA et application métier partagent les mêmes données et sont gérées au même endroit, en no-code
Visionsoft, la plateforme
no-code des projets réussis
Des applications critiques
sans code
Une autonomie métier
totale
Une productivité
décuplée par l’IA
Les données au cœur du système
Derrière l’interface les données. Adoptez une approche data-centric, structurez, harmonisez et agrégez simplement vos schémas de données pour en tirer toute la valeur…
Créer des interfaces percutantes
Travaillez en drag&drop à partir d’une librairie de widgets très complète. Dessiner des interfaces ergonomiques et efficaces, à vos couleurs.
Créez des applications sur mesure
Construisez en toute liberté votre logique métier à la mesure de vos besoins. Définissez toutes les actions pilotées par vos applications.
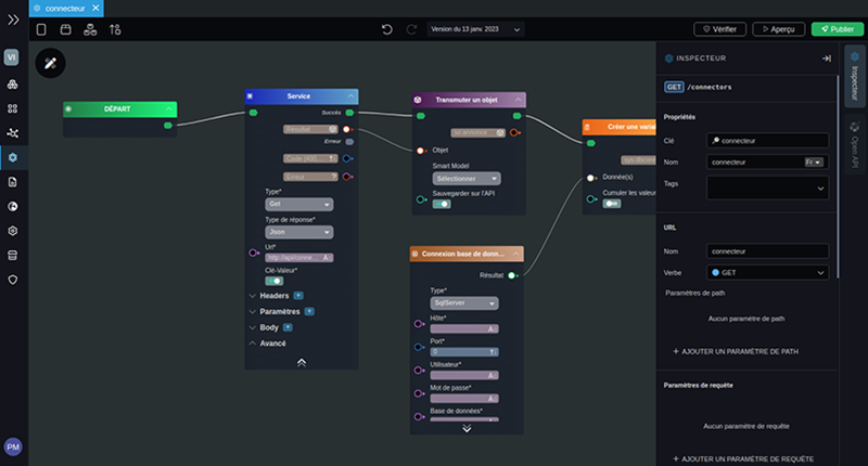
Connectez vos applications vers toutes les sources de données.
Insérez les applications dans un écosystème connecté en ouvrant des routes API à la demande.
Générez vos applications avec Visionsoft Copilot
Concevez et générez votre application en échangeant avec notre copilote IA. Obtenez une application opérationnelle et entièrement modifiable en no-code.
Puis laissez Visionsoft Copilot découvrir, connecter et exposer vos données avec des systèmes externes.
Adoptez la bonne VISION pour vos projets applicatifs
Réalisation de vos applications 5 à 10 fois plus rapide
Dites au revoir au code informatique. Travaillez en drag and drop. Gagnez beaucoup de temps et ouvrez la programmation à un public élargi.
Produisez tout type d’application web ou mobile
De la plus simple à la plus complexe, en plaçant les données au centre de votre projet et en connectant à toutes les sources et destinations de données grâce aux routes API.
Travaillez par itération sur les différentes composantes des applications
Avancez simultanément sur les données à manipuler, les interfaces utilisateurs, les processus et parcours utilisateurs, les interfaçages et connexion d’API.
Dernières publications



Copilot IA 





